Use Cases
Our identity service supports the following use cases:
- Allowing a user to connect to a financial institution and grant permissioned access to their data from that financial institution.
- Allowing a user to connect to multiple financial institutions through a single profile and gain access to the data from those institutions.
We provide these features via an OpenID Provider interface that supports standard OAuth 2 based flows to issue access tokens that can be used to gain access to financial data via our API Gateway.
Moneyhub Data API Swagger documentation
Flow for First use case - Single connection and one time access
Connecting to a financial institution

- Partner generates an authorisation url to the Authorisation Endpoint with the Financial Institution scope to connect to and the Data scopes required as part of the Claims
- Partner redirects user to the authorisation url
- Moneyhub Auth API gains consent from the user to access their banking data
- Moneyhub Auth API redirects the user to the bank
- Bank authenticates the user and sends them back to the Moneyhub Auth API
- Moneyhub redirects the user back to the partner with an
authorization_code
- Partner exchanges this code for an
access_token
using the Token endpoint - Partner uses the access token at the Moneyhub Data API to access user’s financial data
Interactive guide for one time access
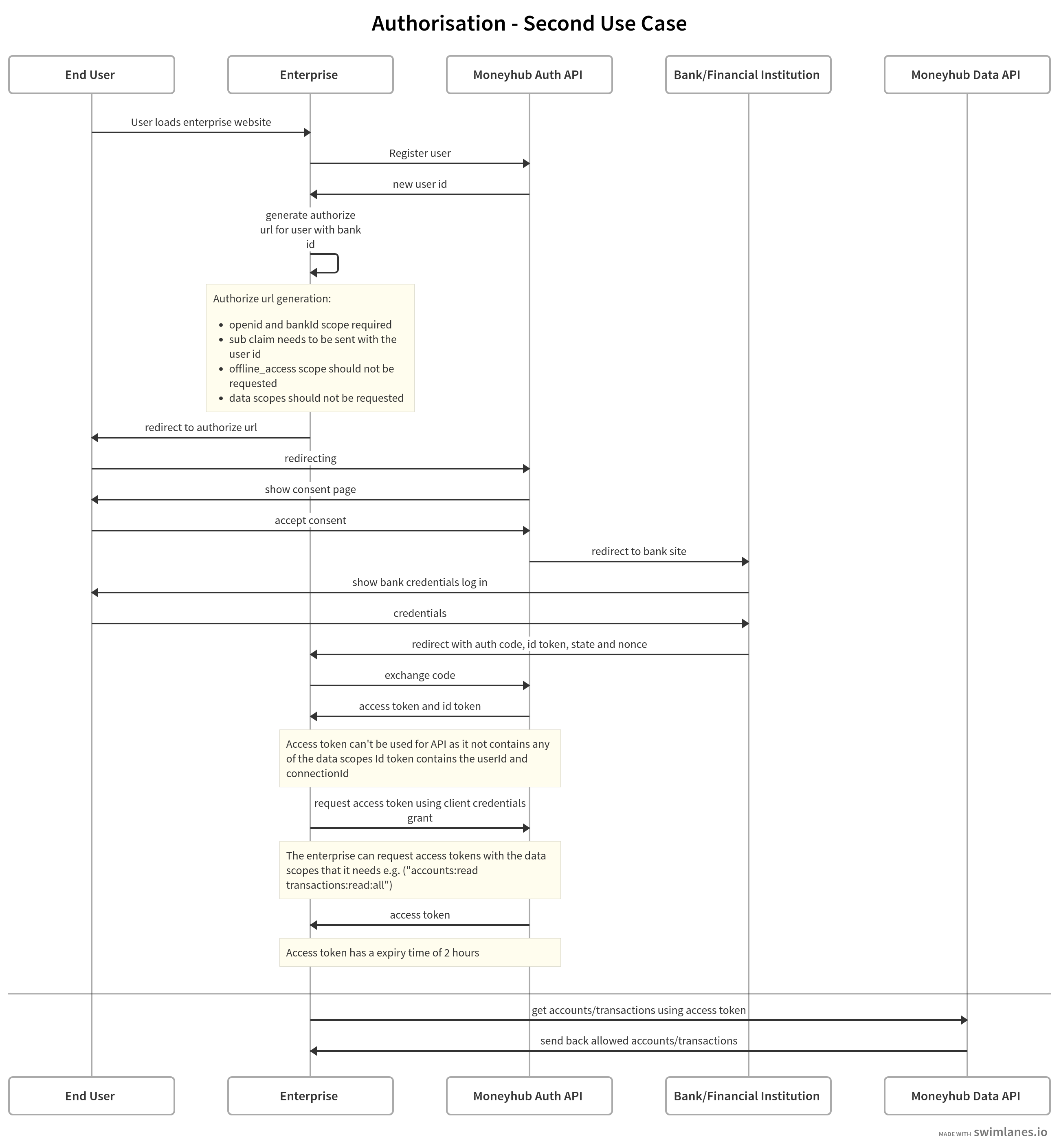
Flow for Second use case - Multiple connections and ongoing access
🏦
Create On-Going Access AIS Connection
Open Recipe
Registering a user and connecting to a financial institution

- Partner requests an access token from the identity service with the scope
user:create
using the Token endpoint - Partner uses this token to create a profile at the User endpoint
- Partner generates an authorisation url to the Authorisation Endpoint with the Financial Institution scope to connect to, and with the id of the new user profile as part of the Claims
- Partner redirects user to the authorisation url
- Moneyhub Auth API gains consent from the user to access their banking data
- Moneyhub Auth API redirects the user to the bank
- Bank authenticates the user and sends them back to the Moneyhub Auth API
- Moneyhub redirects the user back to the partner with an
authorization_code
- Partner exchanges the
authorization_code
for anaccess_token
andid_token
to complete the connection using the Token endpoint. Thisaccess_token
do not contains any data scopes so it can’t be used to gain access to the user’s financial data. Theid_token
contains theconnection_id
- Partner requests an access token from the Moneyhub Auth API with the Data scopes required and a
sub
parameter in the Claims that contains the profile id using the Token endpoint - Partner uses the access token at the Moneyhub Data API to access the user’s financial data
Interactive guide for ongoing access
This example assumes the use of an OpenID Client (e.g. Node OpenId client)
const { access_token } = await client.grant({
grant_type: "client_credentials",
scope: "user:create",
})
const user = await got.post(`#{identityServiceUrl}/`, {
headers: {
Authorization: `Bearer ${access_token}`,
},
json: true,
body: { clientUserId: "some-id" },
})
const authParams = {
client_id: client_id,
scope: "openid id:some-bankid",
state: "your-state-value",
redirect_uri: redirect_uri,
response_type: "code",
prompt: "consent",
}
const claims = {
id_token: {
sub: {
essential: true,
value: user.userId,
},
mh:con_id: {
essential: true,
},
},
}
const request = await client.requestObject({
...authParams,
claims,
max_age: 86400,
})
const url = client.authorizationUrl({
...authParams,
request,
})
// redirect the user to this url
// if everything is succesful they will be redirected to your `redirect_uri` with `code` and `state` as query parameters.
const tokens = await client.authorizationCallback(
redirect_uri,
{ code, state },
{ state: expectedState }
)
// these tokens confirm that the account has been added, however cannot be used for data access
// the `id_token` will contain the id of the connection that has just been created
const { access_token } = await client.grant({
grant_type: "client_credentials",
scope: "accounts:read transactions:read:all",
sub: user.userId,
})
const accounts = await got(`#{resourceServerUrl}/accounts`, {
headers: {
Authorization: `Bearer ${access_token}`,
},
json: true,
})
const transactions = await got(`#{resourceServerUrl}/transactions`, {
headers: {
Authorization: `Bearer ${access_token}`,
},
json: true,
})
```
Updated about 2 months ago